m88官网
本科毕业论文(设计)管理实施办法
(试行)
本科生毕业论文(含毕业设计,以下统称毕业论文),是本科人才培养方案的重要环节,是培养员工创新思维,提高员工实践能力的有效途径,是员工综合运用所学专业知识解决学术和实际问题的重要方式。为了进一步加强公司毕业论文管理工作,提高毕业论文质量,在公司毕业论文管理制度的基本要求下,制定m88官网本科毕业论文的实施细则,确保公司本科毕业论文组织管理的科学、公平、有序。
一、本科毕业论文(设计)的教学目标
毕业论文(设计)是本科教学计划中独立设置的一门必修课程,其基本目标是培养员工以下几方面的能力:
(一)培养员工理论联系实际的工作作风和严肃认真的科学态度;
(二)培养员工综合运用专业基本理论、基本知识、基本技能的能力;
(三)培养员工运用专业手段及科学方法获取信息和处理信息的能力;
(四)培养员工独立提出问题、分析问题、解决问题的能力;
(五)培养员工开展调查研究、数据处理、文献查阅和书面表达等综合能力;
(六)提高员工的创新意识和创新能力。
二、毕业论文工作的组织
(一)公司负责全院毕业论文工作的监督管理
公司由分管副经理负责对整个毕业论文的计划、实施、考核等工作。
(二)毕业论文工作组负责各专业的组织实施
按专业(系)成立毕业论文工作组,工作组在分管副经理直接领导下,负责执行毕业论文工作的实施流程及制度,包括指导教师的配备、论文题目审查、论文评阅指导、论文答辩、成绩评定、质量分析、推荐优秀毕业论文等全流程工作。
三、毕业论文指导教师分配和毕业论文选题
(一)毕业论文指导教师安排
1. 毕业论文指导教师由讲师及以上职称的教师担任;
2. 为激励老师和员工认真投入毕业论文工作,避免平均分配和强行分配现象,采取双向选择为主、公司分配为辅的方式安排指导教师;
3. 为保证每个指导教师由充足的时间指导员工,公司将根据每年的师生比确定每位教师指导员工的上限;
4. 承担“m88官方网站登录地址优秀论文培育项目”的员工,其毕业论文指导教师与项目指导教师原则上为同一人;
5. 鼓励由1-2名校内外教师联合指导毕业论文。
(二)毕业论文的选题
毕业论文选题应遵循以下原则:
1. 专业性
论文题目属于经济管理相关学科领域,符合专业培养目标、满足人才培养基本要求。
2. 实践性
论文选题类型既可以选择学术性论文选题,也可以根据经济发展、企业管理实践,员工结合自己开展的社会实践、专业竞赛和专业调查等,撰写调查报告、商业策划书、行业研究报告等实践性论文选题。
3. 可行性
论文题目要具有可行性,符合本科生知识、能力、水平和工作条件的实际,做到难度适中。
4. 创新性
选题难度适当的情况下要有一定的理论或实践创新性。
5. 个性化
鼓励员工根据兴趣在教师指导下自拟题目;鼓励员工根据兴趣参与教师的科研课题,进行论文选题;承担“m88官方网站登录地址优秀论文培育项目”的员工,毕业论文题目必须与项目题目保持一致;鼓励同学合作研究,但必须明确每名员工应独立完成的任务,并在题目上加以区别,原则上必须一人一题。
四、本科毕业论文的指导和撰写
(一)对指导教师的工作要求
指导教师负责对员工论文撰写的科学性、规范性、研究过程和撰写过程等进行全面指导。公司对指导教师的工作进行考核,并计算工作量。对不履行指导教师职责,或有其他违规行为的教师,视严重程度给予相应处罚。
(二)对员工的工作要求
员工要主动加强与指导教师的联系,定期向指导教师汇报工作进展。员工无故缺席毕业论文指导次数达到总次数的1/3,指导教师可建议取消员工继续做毕业论文的资格,并报公司研究决定和备案。由员工须记录每次指导的日期、内容,并填写《本科毕业论文指导过程记录表》。
五、本科毕业论文的评审
(一)多次评审
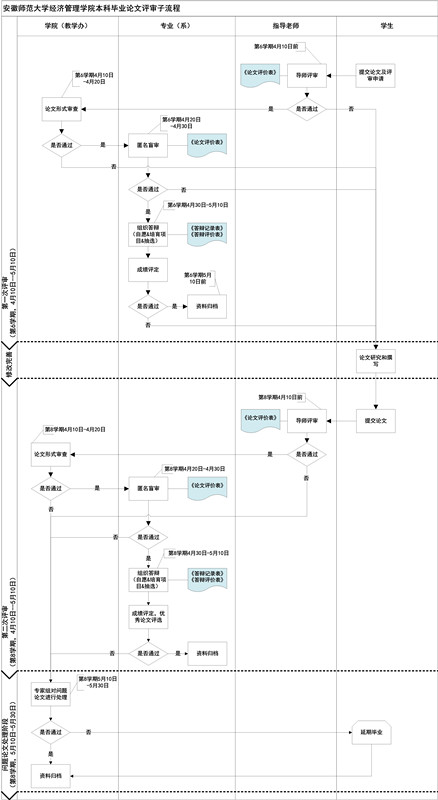
员工四年内共有两次评审机会,第一次是在第七学期的10月上旬,第二次是在第八学期的5月上旬。
(二)综合评审
本科论文评审依次包括形式审查、导师评审、匿名评审和答辩四个环节。
1. 形式审查
申请论文评审的员工,在规定时间内提交纸质的论文稿件和查重报告,由公司统一组织人员进行形式审查。主要审查格式和查重率,其中格式审查的依据为《m88官网本科毕业论文格式要求和模板》(附件),重复率为不超过25%。
2. 导师评审
导师依据《m88官网本科毕业论文评价标准》(附件)对论文质量进行评审,并填写《m88官网本科毕业论文评价表》(附件),对员工论文水平和写作态度分别进行打分。写作态度打分为“差”及以下的将取消本次论文评审,延期到下一次;参加第一次评审的员工论文,导师对论文水平评价低于85分,取消第一次评审,延期到下一次。
3. 匿名评审
通过导师评审的论文将由公司组织的3名教师专家进行匿名评审,评审教师依据《m88官网本科毕业论文评价标准》,对论文进行评价,并填写《m88官网本科毕业论文评价表》。取三位教师的平均分作为匿名评审成绩,参加第一次评审的论文匿名评审低于85分,取消第一次评审,延期到下一次。
4. 答辩
论文答辩将采取自愿申请答辩、必须答辩和随机抽取答辩相结合的方式。鼓励员工自愿申请答辩;对于导师评分和匿名评分两项加权(50%:50%)得分为85分以上和75分以下、本科优秀论文培育项目、以及参加第一次评审的论文必须参加答辩;再从剩下的论文中随机抽取部分比例答辩。答辩采取PPT汇报和现场回答问题形式。
(三)成绩评定
参加答辩员工论文的综合得分=指导教师评分×30%+匿名评审评分×30%+答辩成绩×40%;未参加答辩员工的综合得分=指导教师评分×50%+匿名评审评分×50%。
(四)优秀论文评选
对于综合评分在85分以上的论文,按照由高到低选择一定比例作为院优秀论文推荐给公司参加校优秀论文评选。公司将对优秀论文给予在版面费、调研费、打印费、资料费等方面的一定补贴。
(三)问题论文的处理和延期答辩
对于第二次评审最终评分低于60分或形式审查不通过的论文,统一作为问题论文处理。由公司成立问题论文专案工作组。由工作组决定是否适合给予修改和重新答辩。对专案工作组认定不适合重新答辩的论文将延期半年答辩。公司每年对于问题论文指导老师给予写实性通报。
六、本科生毕业论文工作的时间安排、流程和文件
(一)时间安排
1. 论文指导教师分配阶段(第5学期的9月10日-第5学期的9月30日)
1.1 第5学期的9月10日-20日,通过师生互选确定论文指导老师;
1.2 第5学期的9月20-30日,对双选不成功的员工由公司进行统一分配。
2. 选题和开题阶段(第5学期的10月1日-第5学期的11月30日)
2.1 第5学期的10月1日-第5学期11月20日,在指导教师指导下确定论文选题和开题工作;
2.2 由各专业负责人完成开题报告的审核,并于11月30日前各专业负责人(系主任)提交一份《安徽师范大学m88官网本科毕业论文选题汇总表》(附件)和员工的《m88官网本科毕业论文开题报告》(附件)到教学办。
3. 论文研究和撰写阶段(第5学期的12月1日-第6学期的4月10日)
4. 第一次评审阶段(第6学期的4月10日-5月10日)
4.1第6学期的4月10日前,参加第一次评审的员工提交论文和评审申请,指导教师提交导师评审意见;
4.2 第6学期的4月10日-20日,开展形式审查,符合条件进入形式审查(导师评分不低于85分),不符合条件取消第一次评审,形式审查通过的进入匿名评审;
4.3 第6学期的4月20日-30日, 完成匿名评审;
4.4 第6学期的4月30日-5月10日,完成答辩、评分和优秀论文评选。
5. 论文研究和撰写阶段(第6学期的5月10日-第8学期的4月10日)
6. 第二次评审阶段(第8学期的4月10日-5月10日)
6.1 第8学期的4月10日前,员工提交论文,提交导师评审意见;
6.2 第8学期的4月10日-20日,开展形式审查,形式审查通过后论文进入匿名评审;
6.3 第8学期的4月20日-30日,完成匿名评审;
6.4 第8学期的4月30日-5月10日,完成答辩、评分和优秀论文评选。
7. 问题论文处理阶段
第8学期的5月10日-5月30日,由专家组对问题论文进行处理。
8. 成绩归档和报送阶段
第8学期的6月10日前,公司完成论文成绩统计、报送和归档等工作。
(二)本科论文管理的流程图
流程图1:m88官网本科毕业论文工作总流程

流程图2:m88官网本科毕业论文工作评审流程

流程图3:毕业论文时间轴

(三)本科论文管理的相关文件
附件1: m88官网本科毕业论文_员工意向导师表(辅导员按班级统计后提交给系主任)
附件2:m88官网本科毕业论文_导师分配及选题汇总表(辅导员按班级统计后提交系主任)
附件3:m88官方网站登录地址本科毕业论文_开题报告(指导教师填写后提交系主任)
附件4:m88官网本科毕业论文_评价表+封面(指导教师填写后提交系主任)(A3打印)
附件5:m88官方网站登录地址本科毕业论文(设计)_答辩记录表(答辩组提交系主任)
附件6:m88官方网站登录地址本科毕业论文(设计)_指导过程记录表(指导教师提交系主任)
附件7-1 m88官网本科毕业论文(设计)_指导教师评分表(指导教师提交给系主任)
附件7-2 m88官网本科毕业论文(设计)_匿名评阅教师评分表(评阅教师提交给系主任)
附件7-3 m88官网本科毕业论文(设计)_答辩评分表(答辩秘书提交给系主任)
附件8:m88官网本科毕业论文_信息归档表(教学办)
附件9:m88官网本科生毕业论文(设计)_格式要求和印制规范
附件10:m88官网本科毕业论文(设计)_评价标准
m88官网本科毕业论文(设计)_管理实施办法(试行) .doc
毕业论文工作流程图.zip
附件.zip